黑科技软件资源分享
01:59 · Oct 11, 2024 · Fri
- 请勿相信文中广告·菠菜·招嫖等都是骗人的
🆔
软件名称:
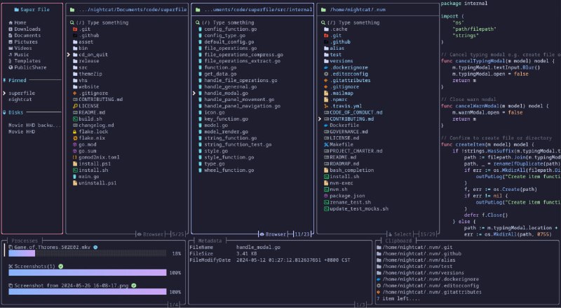
superfile
⭐️
软件功能:终端文件管理器
➡️
支持平台: #Windows #macOS #Linux
📁
软件简介:一款终端文件管理器,提供文件浏览、文件操作(如复制、移动、删除等)、插件支持、主题自定义以及热键配置等功能。
可以根据自身的需求安装和使用各种插件。这些插件可以扩展 Superfile 的功能,例如,添加云存储支持、文件格式转换、文件内容预览等。
⬇️
软件下载:
点击下载
📢
频道
✈️
群聊
📬
投稿
💵
商务