黑科技软件资源分享
06:58 · Oct 11, 2024 · Fri
- 请勿相信文中广告·菠菜·招嫖等都是骗人的
🆔
插件名称:
侧边书签栏-隐私书签
⭐️
插件功能:侧边书签管理
➡️
支持平台:
#Chrome
#Edge
📁
插件简介:一个便捷的侧边书签管理工具,支持创建隐私书签,隐藏敏感内容,并支持置顶书签、最近访问、最常访问、最近添加和搜索等功能。
⬇️
Chrome版下载:
点击下载
⬇️
Edge版下载:
点击下载
📢
频道
✈️
群聊
📬
投稿
💵
商务
Chrome
Edge
06:58 · Oct 11, 2024 · Fri
- 请勿相信文中广告·菠菜·招嫖等都是骗人的
🆔
网站名称:
Lucida
⭐
网站功能:音乐下载
📁
网站简介:一款音乐下载工具,可以免费从多个流媒体服务(如Spotify、Qobuz、Tidal、Soundcloud、Deezer、Amazon Music、Beatport和Yandex Music)下载高质量音乐。
只需输入歌曲名称或粘贴链接,即可轻松获取所需音乐,无需注册登录。
🔗
网站链接:
点击打开
📢
频道
✈️
群聊
📬
投稿
💵
商务
01:59 · Oct 11, 2024 · Fri
- 请勿相信文中广告·菠菜·招嫖等都是骗人的
🆔
软件名称:
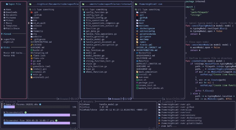
superfile
⭐️
软件功能:终端文件管理器
➡️
支持平台:
#Windows
#macOS
#Linux
📁
软件简介:一款终端文件管理器,提供文件浏览、文件操作(如复制、移动、删除等)、插件支持、主题自定义以及热键配置等功能。
可以根据自身的需求安装和使用各种插件。这些插件可以扩展 Superfile 的功能,例如,添加云存储支持、文件格式转换、文件内容预览等。
⬇️
软件下载:
点击下载
📢
频道
✈️
群聊
📬
投稿
💵
商务
Windows
macOS
Linux
01:59 · Oct 11, 2024 · Fri
- 请勿相信文中广告·菠菜·招嫖等都是骗人的
🆔
软件名称:
chsrc
⭐️
软件功能:换源工具
➡️
支持平台:
#Windows
#macOS
#Linux
📁
软件简介:一款命令行换源工具,可以在不熟悉 C 语言的情况下编写新的换源方法。可以通过简单的命令来管理软件源,自动测速并选择最快的源,支持多种编程语言和操作系统的换源需求。
⬇️
软件下载:
点击下载
📢
频道
✈️
群聊
📬
投稿
💵
商务
Windows
macOS
Linux
07:08 · Oct 10, 2024 · Thu
- 请勿相信文中广告·菠菜·招嫖等都是骗人的
🆔
软件名称:
League Akari
⭐️
软件功能:英雄联盟辅助工具
➡️
支持平台:
#Windows
📁
软件简介:一款基于 LCU API 的英雄联盟客户端工具集,为玩家提供全面的辅助功能。
支持战绩查询、自动操作、对局分析等多种功能,可自动接受对局、点赞玩家、返回房间、选择英雄、禁用英雄、重新匹配等。
⬇️
软件下载:
点击下载
📢
频道
✈️
群聊
📬
投稿
💵
商务
Windows
07:07 · Oct 10, 2024 · Thu
- 请勿相信文中广告·菠菜·招嫖等都是骗人的
🆔
网站名称:
古风漫画
⭐
网站功能:在线漫画
📁
网站简介:一个专注于古风漫画的在线平台,提供丰富的漫画资源和更新信息。
可以在这里浏览各种类型的漫画,包括国产和日本漫画,查看最新更新、热门排行以及推荐作品。
网站提供了详细的漫画信息,包括更新频率、章节数量以及每部作品的简介。
🔗
网站链接:
点击打开
📢
频道
✈️
群聊
📬
投稿
💵
商务
07:03 · Oct 10, 2024 · Thu
- 请勿相信文中广告·菠菜·招嫖等都是骗人的
🤖
机器人名称:
Briefer [AI Meeting Summarizer]
⭐️
机器人功能:视频总结
📁
机器人简介:一款 AI 视频总结工具。将YouTube视频链接发送给机器人,机器人会在很短的时间内总结出视频内容。
KK测了下,应该是根据视频字幕进行总结,所以如果是没有字幕的视频可能总结不了。
🆔
机器人ID:
@Meeting_summarizer_bot
📢
频道
✈️
群聊
📬
投稿
💵
商务
01:31 · Oct 10, 2024 · Thu
- 请勿相信文中广告·菠菜·招嫖等都是骗人的
🆔
软件名称:
Klick'r
⭐️
软件功能:自动点击器
➡️
支持平台:
#Android
📁
软件简介:一款开源的通过图像检测技术自动化重复性任务的工具。不仅提供传统的自动点击功能,还具备独特的图像识别能力。
可以精确配置点击和滑动的持续时间及位置,以便在检测到特定图像时自动执行操作。可基于图像检测、定时器、计数器和Android广播接收器设置复杂的触发器,以定制自动化任务。
⬇️
软件下载:
点击下载
📢
频道
✈️
群聊
📬
投稿
💵
商务
Android
01:31 · Oct 10, 2024 · Thu
- 请勿相信文中广告·菠菜·招嫖等都是骗人的
🆔
网站名称:
Calligrapher.ai
⭐
网站功能:手写字体生成
📁
网站简介:一款基于 AI 的手写字体生成工具,能够将输入的文本转换为看起来像真实手写的样式。
提供多种打印和草写风格供选择,并允许自定义输出效果,最终可以将生成的手写文本下载为SVG格式。
🔗
网站链接:
点击打开
📢
频道
✈️
群聊
📬
投稿
💵
商务
01:31 · Oct 10, 2024 · Thu
- 请勿相信文中广告·菠菜·招嫖等都是骗人的
🆔
网站名称:
Fast Send
⭐
网站功能:文件传输
📁
网站简介:一款实现点对点的快速目录同步和文件传输的工具。
允许快速发送文件和文件夹,支持高效的点对点传输,确保数据的快速和安全。
🔗
网站链接:
点击打开
📢
频道
✈️
群聊
📬
投稿
💵
商务
08:25 · Oct 9, 2024 · Wed
- 请勿相信文中广告·菠菜·招嫖等都是骗人的
⏺
什么是软路由?
软路由是一种基于软件的路由解决方案,通常运行在通用计算机硬件或虚拟机上,而不是专用的硬件路由器。通过安装特定的操作系统和路由软件来实现网络流量的管理和转发。
1️⃣
灵活性:
可以根据需要选择不同的操作系统和软件,进行个性化配置。
2️⃣
功能丰富:
软路由通常支持多种网络功能,如防火墙、VPN、流量监控、负载均衡等。
3️⃣
成本效益:
使用现有的计算机硬件可以降低成本,而不需要购买专用的路由器设备。
4️⃣
可扩展性:
可以根据网络需求的变化,轻松添加或修改功能。
常见的软路由软件包括 pfSense、OpenWrt、VyOS 等。
07:12 · Oct 9, 2024 · Wed
- 请勿相信文中广告·菠菜·招嫖等都是骗人的
🆔
项目名称:
MeTube
⭐️
项目功能:YouTube 视频下载
📁
项目简介:一个自托管的 YouTube 视频下载器,使用了 youtube-dl 的 yt-dlp 分支。
可以通过该工具从 YouTube 及其他多个网站下载视频,支持播放列表功能,方便管理和下载多个视频。
🌐
项目地址:
点击直达
📢
频道
✈️
群聊
📬
投稿
💵
商务
07:12 · Oct 9, 2024 · Wed
- 请勿相信文中广告·菠菜·招嫖等都是骗人的
🆔
网站名称:
爱笑聚
⭐
网站功能:影视下载
📁
网站简介:一款免费的影视下载网站,可以在此平台上浏览最新的电影、剧集、综艺和动漫等内容。
网站内的影视资源有提供百度网盘、阿里云盘、夸克网盘、UC网盘的链接,无需注册登录,可直接转存到自己的网盘。
🔗
网站链接:
点击打开
📢
频道
✈️
群聊
📬
投稿
💵
商务
02:01 · Oct 9, 2024 · Wed
- 请勿相信文中广告·菠菜·招嫖等都是骗人的
🆔
网站名称:
日夸字幕
⭐
网站功能:字幕下载
📁
网站简介:一个提供各种电影和视频字幕下载的网站。可以通过搜索功能找到所需的中文字幕、英文字幕以及中英字幕,网站收录了大量最新上映的影视作品。
🔗
网站链接:
点击打开
📢
频道
✈️
群聊
📬
投稿
💵
商务
02:01 · Oct 9, 2024 · Wed
- 请勿相信文中广告·菠菜·招嫖等都是骗人的
🆔
网站名称:
TTS Azure Web
⭐
网站功能:文本转语音
📁
网站简介:一个基于 Azure 的文本转语音(TTS)网页应用,可以通过 Azure Key 一键部署,支持在本地或云端运行。
允许使用语音合成标记语微调输出语音效果,提供了多种语音、语言和风格的选择。
🔗
网站链接:
点击打开
🔗
开源地址:
点击访问
📢
频道
✈️
群聊
📬
投稿
💵
商务
02:01 · Oct 9, 2024 · Wed
- 请勿相信文中广告·菠菜·招嫖等都是骗人的
🆔
软件名称:
Monitor Brightness Adjuster
⭐️
软件功能:屏幕亮度调节
➡️
支持平台:
#Windows
📁
软件简介:一款开源的显示器屏幕亮度调节工具。支持多显示器操作,能够通过WMI和DDC协议调整亮度,兼容笔记本屏幕和外接显示器。
要求安装 .NET Framework 4.7.2或更高版本。
⬇️
软件下载:
点击下载
📢
频道
✈️
群聊
📬
投稿
💵
商务
Windows
01:40 · Oct 8, 2024 · Tue
- 请勿相信文中广告·菠菜·招嫖等都是骗人的
🆔
项目名称:
Sublink Worker
⭐️
项目功能:订阅转换
📁
项目简介:一个轻量级的订阅转换工具,能够在 Cloudflare Worker 上快速部署,无需服务器支持。
可以将多种代理协议的分享 URL 转换为不同客户端可用的订阅链接,同时提供灵活的自定义选项。支持多种代理协议如 ShadowSocks、VMess、VLESS 等。
🌐
项目地址:
点击直达
📢
频道
✈️
群聊
📬
投稿
💵
商务
01:40 · Oct 8, 2024 · Tue
- 请勿相信文中广告·菠菜·招嫖等都是骗人的
🆔
网站名称:
PyTorch 实用教程(第二版)
⭐
网站功能:编程书籍
📁
网站简介:《PyTorch实用教程》(第二版)的电子版。提供全面的PyTorch学习资源,适合零基础入门者及希望深入了解计算机视觉(CV)、自然语言处理(NLP)和大语言模型(LLM)等领域的开发者。
🔗
网站链接:
点击打开
📢
频道
✈️
群聊
📬
投稿
💵
商务
01:40 · Oct 8, 2024 · Tue
- 请勿相信文中广告·菠菜·招嫖等都是骗人的
🆔
网站名称:
音范丝
⭐
网站功能:影视下载
📁
网站简介:一个专注于提供高品质电影资源的网站,提供精选4K蓝光原盘下载和高清电影资源的分享。
还提供在线观影功能,可以通过该平台直接观看电影,享受5.1声道的音效体验。
🔗
网站链接:
点击打开
📢
频道
✈️
群聊
📬
投稿
💵
商务
Before
After